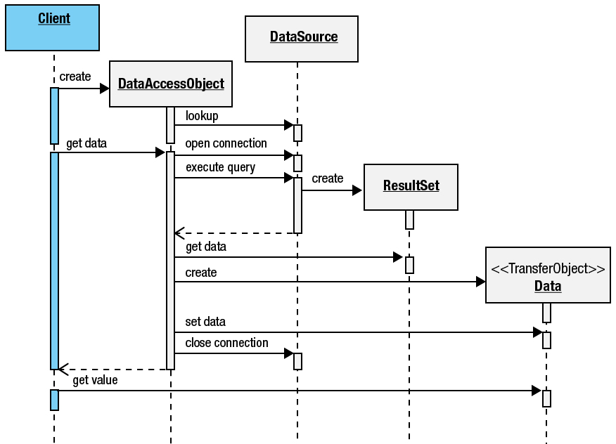
1.2 - Diagrama de Sequência

O diagrama de sequência abaixo diz respeito à demonstração de um uso básico a fim de obter/ler/selecionar dados de uma fonte de dados qualquer.

Copyright © 2014 AIEC.